飞书 x vika
如果你的团队正在使用飞书,在飞书工作台安装维格表,由平台自动完成信息对接,减少账号切换、单点沟通等过程,这将大大提升团队协作的效率:
免密登录
飞书组织架构内的成员在 PC 端和移动端都能免密登录维格表,减少平台间的账号切换,数据获取和整理更加快捷。

同步通讯录
飞书应用绑定维格表后,处于可使用范围内的员工会自动成为空间站成员。面临员工的入职和离职,都能同步通讯录至维格表,或指定具体的员工、部门使用维格表。
注:绑定飞书和维格表后,维格表通讯录将同步飞书侧通讯录,管理员将不能在维格表内进行邀请成员、删除成员、删除空间站等操作。
在飞书收取维格表通知
当团队成员在 {成员} 字段,或者在记录评论中 @ 你时,你将在飞书中收到相关通知。

集成方式
目前维格表支持两种飞书集成方式:
| 飞书自建应用 | 飞书商店应用 | |
|---|---|---|
| 适用场景 | 已有正在使用或已付费的空间站 | 没有正在使用的空间站 |
| 优点 | - 使用原有的空间站,保留数据 - 支持已付费的空间站使用 | 安装应用即自动开通集成空间站,无需额外配置 |
| 缺点 | 配置略为繁琐 | - 会创建新的空间站,需手动转移数据 - 不支持绑定已付费的空间站 |
使用飞书自建应用
如果你的企业已有正在使用或已付费的空间站,并希望保留原有的数据,推荐你使用自建应用进行飞书集成。
前置条件
安装维格表自建应用需满足以下条件:
- 操作者需同时是飞书企业管理员和维格表空间站主管理员
- 需绑定未被其他飞书企业应用或钉钉、企业微信绑定的空间站
请注意:操作会先移除空间站现存的所有成员和小组(相关成员和权限信息将被移除),然后再拉取飞书的组织架构,请管理员知悉并做好准备工作(eg:提前记录相关权限信息,以便集成后重新设置)
操作步骤
由于步骤较多,请严格按照下方的步骤进行操作
在飞书开发者后台里创建应用
在浏览器新开一个标签页,登录飞书开发者后台,点击「创建应用」,选择「企业自建应用」,填写应用名称,应用描述,上传应用 logo,最后点击「确定创建」

建议填写以下信息可以让成员更好地找到我们的应用
- 应用logo:点击下载
- 应用名称:vika维格表
成功创建应用后,点击自建应用进入其详情页,找到「凭证与基础信息 > 应用凭证」,准备好复制 App ID 和 App Secret,后续会用到

启用机器人
前往「应用功能 > 机器人」进行启用机器人

权限配置
前往「权限管理 > 权限配置」,按照下方的清单进行手动添加
| 权限名称(中文) | 权限名称(英文) |
|---|---|
| 以应用身份读取通讯录 | contact:contact:readonly_as_app |
| 获取部门基础信息 | contact:department.base:readonly |
| 获取部门组织架构信息 | contact:department.organize:readonly |
| 获取用户基本信息 | contact:user.base:readonly |
| 获取用户组织架构信息 | contact:user.department:readonly |
| 获取用户雇员信息 | contact:user.employee:readonly |
| 获取用户在群组中@机器人的消息 | im:message.group_at_msg:readonly |
| 读取用户发给机器人的单聊消息 | im:message.p2p_msg:readonly |
| 以应用的身份发消息 | im:message:send_as_bot |
| 给多个用户批量发消息 | im:message:send_multi_users |
添加事件
前往「事件订阅 > 添加事件」,按照下方的清单进行手动添加
| 事件名称 |
|---|
| 接收消息(历史版本) v1.0 |
| 机器人进群(历史版本)v1.0 |
| 用户和机器人的会话首次被创建 v1.0 |
| 部门新建 v2.0 |
| 部门被删除 v2.0 |
| 部门信息变化 v2.0 |
| 通讯录范围权限被更新 v2.0 |
| 员工离职 v2.0 |
| 员工信息变化 v2.0 |
在维格表开通飞书集成
空间站主管理员进入飞书集成的配置页「空间站设置 > 第三方应用集成 > 飞书 > 开通使用」,仔细阅读相关说明后,勾选确认信息则可以点击「开始配置」即可进入配置流程

填写应用凭证
进入到「应用凭证」步骤,在这个步骤中,你需要将上方在飞书创建的应用的 App ID 和 App Secret 复制到该页面对应的位置里,复制完毕后即可点击「生成路由地址」进入至下一个步骤

路由设置
进入到「路由设置」步骤,在这个步骤中,我们已为你生成了「桌面端主页地址」和「移动端主页地址」以及「重定向 URL」,这些路由地址需要复制到飞书自建应用的对应位置上

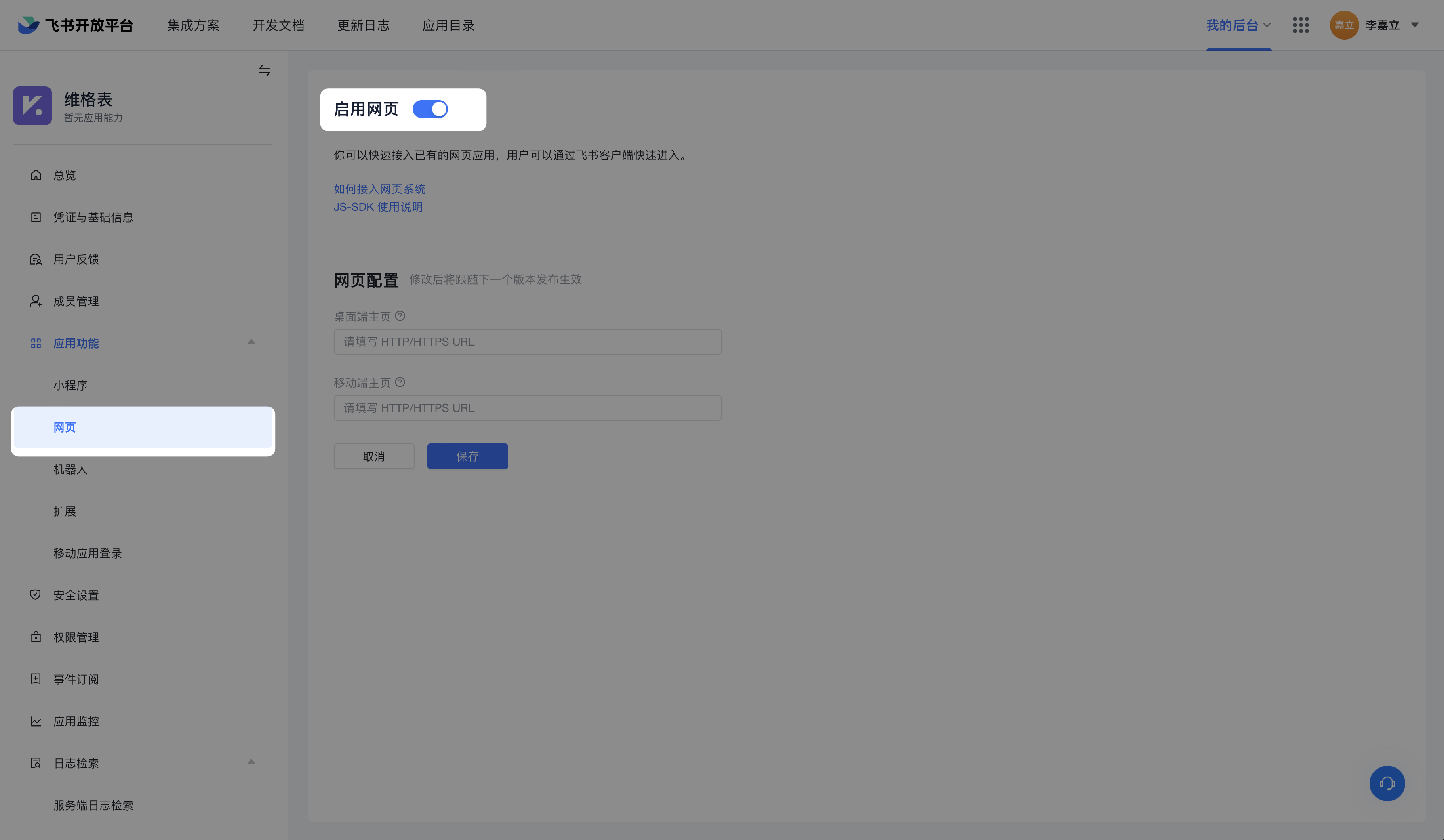
桌面端主页地址和移动端主页地址配置
进入飞书自建应用配置页,找到「应用功能 > 网页」,点击「启用网页」

复制路由设置里的「桌面端主页地址」、「移动端主页地址」至上述页面的对应位置里,并点击保存

重定向 URL 地址配置
前往「安全设置 > 重定向 URL」,将路由设置里的「重定向 URL」复制到对应的位置里,并点击添加

完成上方的两个步骤后,回到维格表飞书集成配置页面,勾选下方的「我已完成配置」后并点击「下一步」,即可进入「事件订阅」步骤

事件订阅
进入到「事件订阅」步骤,在这个步骤中,你需要填入飞书自建应用的 Verification Token 和 Encrypt Key(此项为非必填项目)

前往飞书自建应用配置页面,找到「事件订阅」,复制 Verification Token 和 Encrypt Key(如有)

粘贴至「事件订阅」步骤中对应的位置,并点击「生成事件请求网址」,即可进入「事件验证」步骤

事件验证
进入到「事件验证」步骤,我们已为你生成了「请求网址 URL」,这个路由地址需要复制到飞书自建应用的对应位置上

前往「事件订阅 > 请求网址」将上述步骤中的地址复制到「请求网址 URL」里,并点击保存

保存之后,回到维格表飞书集成配置页面,点击「检查事件能否正常请求」,如果请求成功,则可以点击「下一步」进入至「绑定主管理员」步骤

发布应用
在「绑定主管理员」的步骤之前,为了能够顺利绑定并且让飞书企业的其他成员也能够使用该应用,需要你去飞书自建应用配置页,找到「应用发布 > 版本管理与发布 > 创建版本」并填写相关信息,最后发布这个应用,发布后即可在正式进入下方「绑定主管理员」的步骤

绑定主管理员
最后一步,「绑定主管理员」步骤,需要你使用手机端的飞书 APP 扫描我们给出的二维码(请确认扫码的飞书账号中的的企业是你需要绑定的企业),将当前页面登录的维格表账号与你扫码的飞书账号进行绑定,并且你将成为飞书集成空间站的主管理员

绑定成功后,将会提示你绑定成功,点击「去查看」会进入到集成的空间站中的成员管理页面,看到你当前空间站的所有成员啦

解绑说明
如不再使用飞书集成,主管理员可在「空间站管理 > 第三方应用集成」中解绑飞书和维格表。解绑后,维格表将不再同步飞书通讯录,也不再通过自建应用推送消息给飞书。
使用飞书商店应用
如果你的企业没有正在使用的空间站,并希望快速创建集成空间站,推荐你使用飞书商店应用进行集成。
操作步骤
从「飞书应用目录」页面安装
打开「飞书应用目录」页面,搜索:vika维格表 并点击「获取」会判断是否登录,未登录需先完成飞书扫码登录。

安装后你需要在这里设置应用的可用性范围,即飞书企业中哪些成员可以使用 vika维格表(默认情况下是全部成员可用)。
特别注意:「此应用可使用的通讯录范围」请选择「与可用此应用的成员范围一致」,选择其它选项将无法正常使用「双端通讯录同步」。

授权并安装后,飞书成员首次在飞书中打开「vika维格表」 应用机器人(Bot)聊天窗口时,将会在对话窗口收到「欢迎使用」的消息卡片推送。成员点击 “开始使用” ,将自动进入空间站。同时能在飞书接收到 维格表 的评论通知和成员通知了。

如何在飞书中停用vika维格表
首先飞书企业管理员需要进入「飞书管理后台」,在「工作台 > 应用管理」中找到「vika维格表」,然后点击 “配置” 。

在应用配置详情页右上角点击 “已启用” ,确认停用 vika维格表。

停用后,所有成员都无法使用 vika维格表 以及进入到对应的空间站。
特别注意:当停用应用后,原来在维格表中设置的文件权限都会失效,意味着重新启用后需要管理员重新设置权限,所以停用的操作需要慎重执行
如何更换飞书空间站的主管理员
在应用配置详情页,点击「前往应用后台」,在应用后台中进行更换空间站主管理员的操作


解绑说明
暂不支持使用飞书商店应用创建的空间站跟飞书解绑。
常见问题
一个飞书企业可以同时使用自建应用和商店应用吗?
可以。
当有员工离职、入职、组织架构变动或调整应用可见范围时,如何同步信息到维格表通讯录?
自建应用:当有员工入、离职,或者应用可使用范围变更时,维格表都可以自动同步通讯录。
商店应用:当有员工入、离职,或者应用可使用范围变更时,维格表都可以自动同步通讯录。
一个飞书企业能否绑定多个空间站呢?
自建应用:可以的,管理员可以在企业后台创建多个自建应用并绑定相应的空间站(按照本文档操作)。企业管理员可为不同的应用设置不同的可使用范围,员工只能进入有使用权限的空间站。
商店应用:目前暂不支持商店应用绑定多个空间站。
飞书企业安装应用并绑定空间站后,企业员工需要自行注册维格表账号吗?
不需要的,无论是自建应用或商店应用,新用户在进入维格表时,会自动创建维格表账号并与飞书绑定。
我想把原空间站的数据,转移到使用飞书商店应用集成的新空间站,该如何操作?
主管理员可以依照以下的步骤进行:
- 在工作目录新建一个空白的文件夹(用作最后的迁移用)
- 将所有的文件放置到该空白的文件夹里
- 打开文件夹的菜单,点击「分享」,在打开的分享模态窗上选择「公开链接」并点击「打开公开链接」
- 选择「分享给他人另存副本」后,复制链接并在浏览器打开
- 进入公开链接之后,点击「另存到我的空间」,在空间站列表里选择新绑定了钉钉的空间站,最后点击「确定」即可
注意事项:
- 原空间站和新的第三方应用空间站为各自独立的空间站,互不影响,原有的空间站无需停用
- 可以把原空间站的文件打包进文件夹,通过分享另存为副本的方式保存到新的空间站
- {创建时间}{修改时间}等字段数据转移后会变更,请注意修改列类型为{日期}后再进行转移
- 原来的成员和相关权限信息无法转移,需在新的空间站重新设置(如原空间站成员和权限设置较多,不建议转移)
一个飞书企业能否绑定多个空间站呢?
可以的,管理员可以在企业后台创建多个自建应用并绑定相应的空间站(按照本文档操作)。企业管理员可为不同的应用设置不同的可见范围,员工只能进入有使用权限的空间站。
我是空间站主管理员,但不是飞书管理员,要怎么进行飞书自建应用集成呢?
这种情况下,需要飞书管理员在飞书管理后台设置你为管理员,并具有创建应用的权限。在飞书集成最后一步绑定主管理员中,你扫码绑定自己的飞书即可。如有任何疑问,可让维格表客服人员协助你进行设置。
飞书自建应用集成后,我还能用原来的账号登录进入空间站吗?
空间站与飞书集成时,除空间站主管理员通过扫码绑定维格表帐号与飞书账号外,其他成员的维格表帐号无法跟飞书账号一一对应,所以会将原来的成员移除空间站,再为飞书应用可见范围内的成员以飞书信息创建一个新的维格表帐号,所以空间站成员之后都需要通过飞书登录该空间站。